Rechercher par multi spécialités
Ce menu permet de rechercher des créneaux disponibles, afin de poser des rendez-vous pour plusieurs spécialités à la suite.
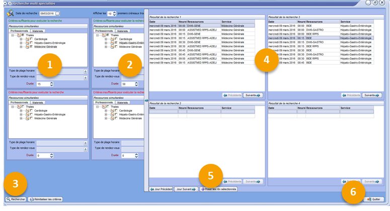
Prenons l'exemple d'une secrétaire dans un centre de santé, qui souhaite prendre un rendez-vous pour un patient, avec un médecin généraliste, puis en suivant avec un hépato-gastro.
Pour cela, elle clique sur :
le menu → → ,
ou
le bouton
.

Ensuite, la secrétaire :
Coche la spécialité ,
Coche la spécialité Hépato-Gastro-Entérologie,
Clique sur Rechercher,
Sélectionne le créneau du rendez-vous disponible pour le médecin généraliste, puis sélectionne le créneau disponible pour l'hépato-gastro,
Clique ensuite sur le bouton Poser les rendez-vous sélectionnés,

Recherche le nom du patient pour lequel elle souhaite prendre les rendez-vous,
Sélectionne le patient souhaité,

Confirme par , la prise des rendez-vous.
Puis quitte la fenêtre de recherche multi spécialités.
La secrétaire retrouve les deux rendez-vous pris dans les agendas des médecins concernés.




