Rechercher par multi spécialités

Ce menu permet de rechercher des créneaux disponibles, afin de poser des rendez-vous pour plusieurs spécialités à la suite.

Prenons l'exemple d'une secrétaire dans un centre de santé, qui souhaite prendre un rendez-vous pour un patient, avec un médecin généraliste, puis en suivant avec un hépato-gastro.

Pour cela, elle clique sur :

  • le menu Rendez-vousRecherches multi spécialitésNom du site de centre de santé,

    ou

  • le bouton .

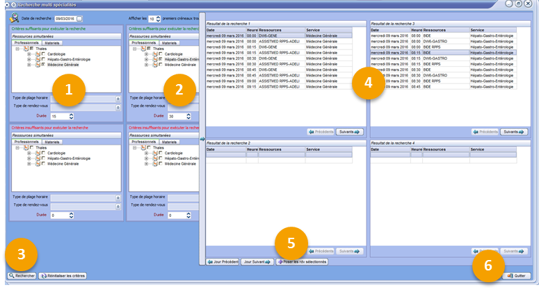
Ensuite, la secrétaire :

  1. Coche la spécialité Médecine Générale,

  2. Coche la spécialité Hépato-Gastro-Entérologie,

  3. Clique sur Rechercher,

  4. Sélectionne le créneau du rendez-vous disponible pour le médecin généraliste, puis sélectionne le créneau disponible pour l'hépato-gastro,

  5. Clique ensuite sur le bouton Poser les rendez-vous sélectionnés,

    1. Recherche le nom du patient pour lequel elle souhaite prendre les rendez-vous,

    2. Sélectionne le patient souhaité,

    3. Confirme par OK, la prise des rendez-vous.

  6. Puis quitte la fenêtre de recherche multi spécialités.

La secrétaire retrouve les deux rendez-vous pris dans les agendas des médecins concernés.

loading table of contents...